Breadcrumbs

Workspace configuration

The standard workspace structure describes how the static pages as well as the asset pages and side navigation of the default Censhare workspace is organized. An overview and key concept of that structure.


What's new

Frontend customization Censhare Web

Due to new webpacked technology that Censhare uses, please note that there are important changes to the way custom solutions are developed. A custom frontend requires a modified workflow that is significantly different from previous versions. It includes packaging, building and releasing your customizations into webpack bundles on your test or deployment system and copying them to your production system.

For exact instructions, please see articles below (partner login required to access any of them).

  • Customization updates: If the project has its own customization in form of additional frontend code (placed in the censhare-Custom folder), and for any locale that is used, you need to properly build and deploy the extensions. See Release frontend bundles and Build, release, deploy frontend bundles. This can be prepared in a local Dev environment. See Getting started Censhare WP

  • Customization workflow: Developing Censhare custom solutions now involves additional steps. You have to set up a DevOps environment that allows you to track, merge, test, stage and deploy the desired scope of changes. Customizations involved building, releasing, and deploying weppacked frontend bundles. See DevOps environment and Build, release, deploy frontend bundles.

Overview

The standard workspace structure describes how static pages, such as the dashboard, as well as how asset pages of the default Censhare workspace are organized. The Censhare system is set up to operate without any further configuration.


(Docu User) sketch_user_interface.jpg

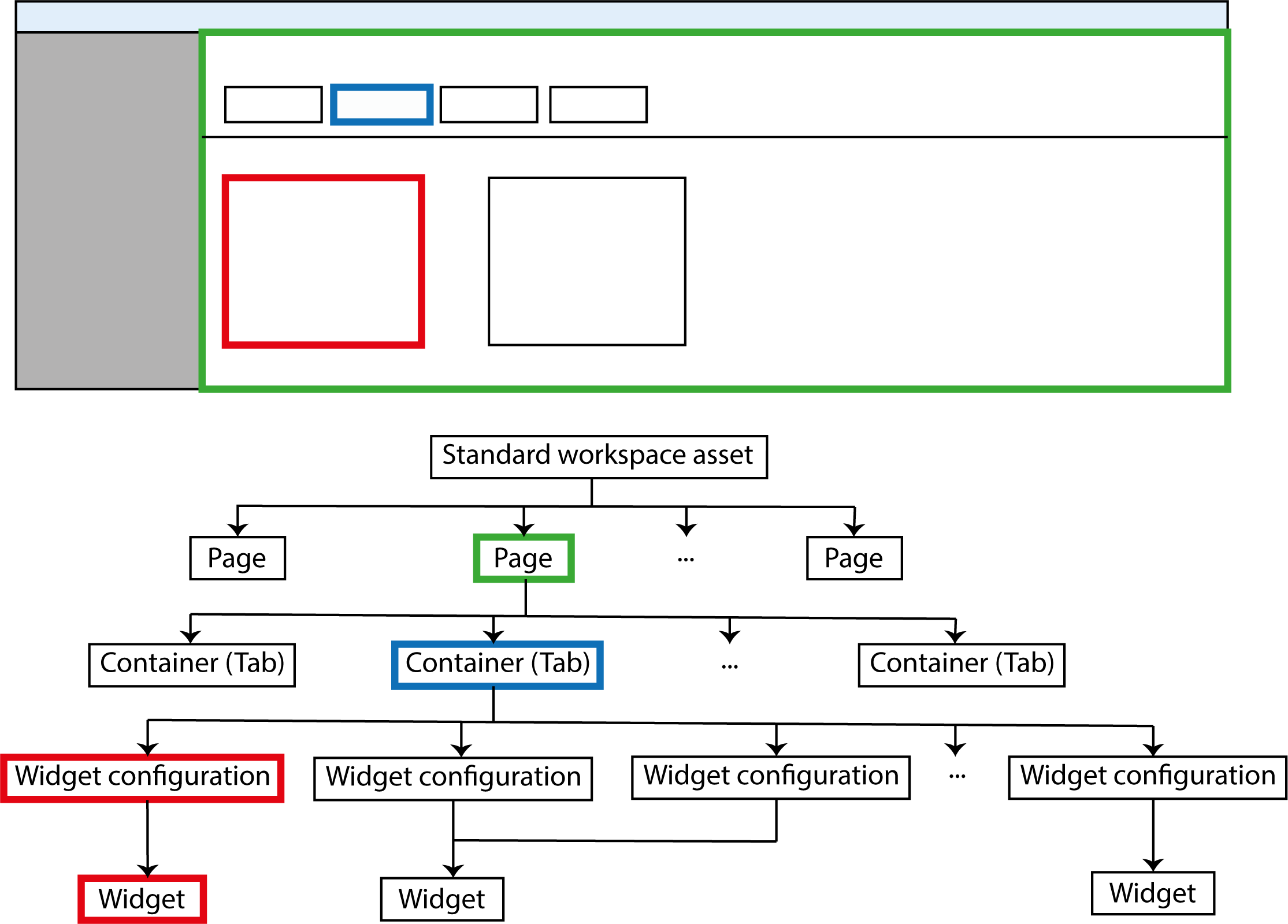
The standard workspace structure describes the organization of static as well as asset pages  (2). Every page has one or more tabs (1). Each tab has one or more widgets  (3). In addition, the standard structure dictates the layout of the sidebar  (4)

Part of that is the structure of the side navigation, which is organized in a hierarchical manner. The top navigation is not part of the standard structure. The same is with the configuration of asset actions.

censhare sets up each page using elements from the workspace based on the description of the standard structure.  That includes tabs and widgets.  Each page contains one or more tabs with widgets.

The widgets display a variety of information.  It could be information about an asset, information compiled by Censhare from stored data, or external information such as a website.  For every widget in the browser window, there is a configuration asset as well as an asset that contains the actual logic of displaying the information.

Using the standard workspace structure, Censhare creates an internal representation when a user logs in. That representation is based on XML and JSON. This internal structure is maintained in the web browser cache for the duration of the user session and used for displaying static pages and asset pages.

Each user workspace is based on the standard workspace structure. 

The standard workspace structure is stored as a line of XML files on the Censhare Server.  You will find it in the directory organized by types in the folders:

~/censhare/censhare-Server/install/system/required/web/workspace/

Every asset in the standard workspace structure saves the relative path for the associated XML definitions in the "Module asset source" feature on the Censhare server, for example, required/web/workspace/06_workspace-templates. The path always begins with  ~/censhare/censhare-Server/install/system/. In this case, the full pathname is   ~/censhare/censhare-Server/install/system/required/web/workspace/06_workspace-templates.

During a censhare update, the system automatically updates changes in the standard workspace structure. Changes made to the standard structure by the administrator may be overwritten during the update. We, therefore, recommend that you not change the standard structure yourself!

The standard workspace structure can be adjusted with the help of user roles, workspace templates or resource replace variants. 

In addition to the standard workspace structure, asset lists in search pages and certain widgets also display useful information. 

Structure

The standard workspace structure is organized in a hierarchical manner.  It starts with the "censhare: standard" workspace asset. Beneath that are all of the static pages and asset pages. Each page consists of one or more tabs, called containers.  Each tab is in turn assigned widget configurations.  Each widget configuration then refers to precisely the one widget whose configuration it contains. However, there can be multiple widget configurations for one widget. These display different information.

(Docu Admin) Browser and standard structure.png_master.png


The hierarchical structure of the standard workspace including the assignment of elements in the web browser.


 Designator graphic

Asset type

Function

Standard workspace asset

Workspace

Starting point for the standard workspace structure

Page

Workspace page

Configuration of a static page or an asset page

Container (tab)

Workspace container

Configuration of a tab

Widget configuration

Workspace widget configuration

Configuration of a widget

Widget

Workspace widget

Preparing and displaying data in a Censhare widget

The side navigation is also part of the standard workspace structure. This contains three areas: My pages, Open and History. The "Open" area appears automatically and is not configured in the standard workspace structure.  The "History" area contains a user's activity log.  The "My pages" area contains links to various search pages including favorites or "Last edited".

(Docu Admin) Left navigation and standard structure.png_master.png

Side navigation with the areas "My pages" (1), "Open" (2) and "History" (3) and the associated portion of the structure in the standard workspace structure.

 Designator graphic

Asset type

Function

Standard workspace asset

Workspace

Starting point for the standard workspace structure

Left navigation

Left workspace navigation

None

Navigation group

Left workspace navigation group

Contains a navigation area in the side navigation

Navigation item

Left-side workspace navigation item

Link to a folder, a static page, a search page or an asset page

Navigating the structure

You have two options for familiarizing yourself with the standard workspace structure.  You can follow the structure using the various assets or you can use the column view.  If you use the asset view you'll get a quicker overview of which features contain the various asset types of the standard workspace structure.  The column view is more helpful if you want to see how the individual assets of the structure are linked.

In both cases, you begin with the standard workspace asset.  It has the name "censhare: standard" and the resource key
"censhare:workspace.template.standard".  To do this, use the detail or expert search in the top navigation.

In the standard workspace asset, you will find the widget "Pages", which lists for you all of the workspace pages belonging to the standard structure.  If you open a workspace page, the "Containers" widget will list all of the tabs belonging to it.  In a workspace container, the "Widget container from" widget shows you all pages that use the container.  The "Widget configurations" widget shows you all widget configurations placed on the tab.  In a widget configuration, the "Widget configuration of" widget shows you the widget that it configures.

The next column of the column view shows you all relations to the selected assets, organized by relation types.  If you select another asset in the most recent column, you can continue to explore the standard structure and switch to the asset view.