Assets in the standard workspace
The hierarchical structure of the standard workspace is based on different asset types. Here is a list of the various types along with some information about configurations.
Overview

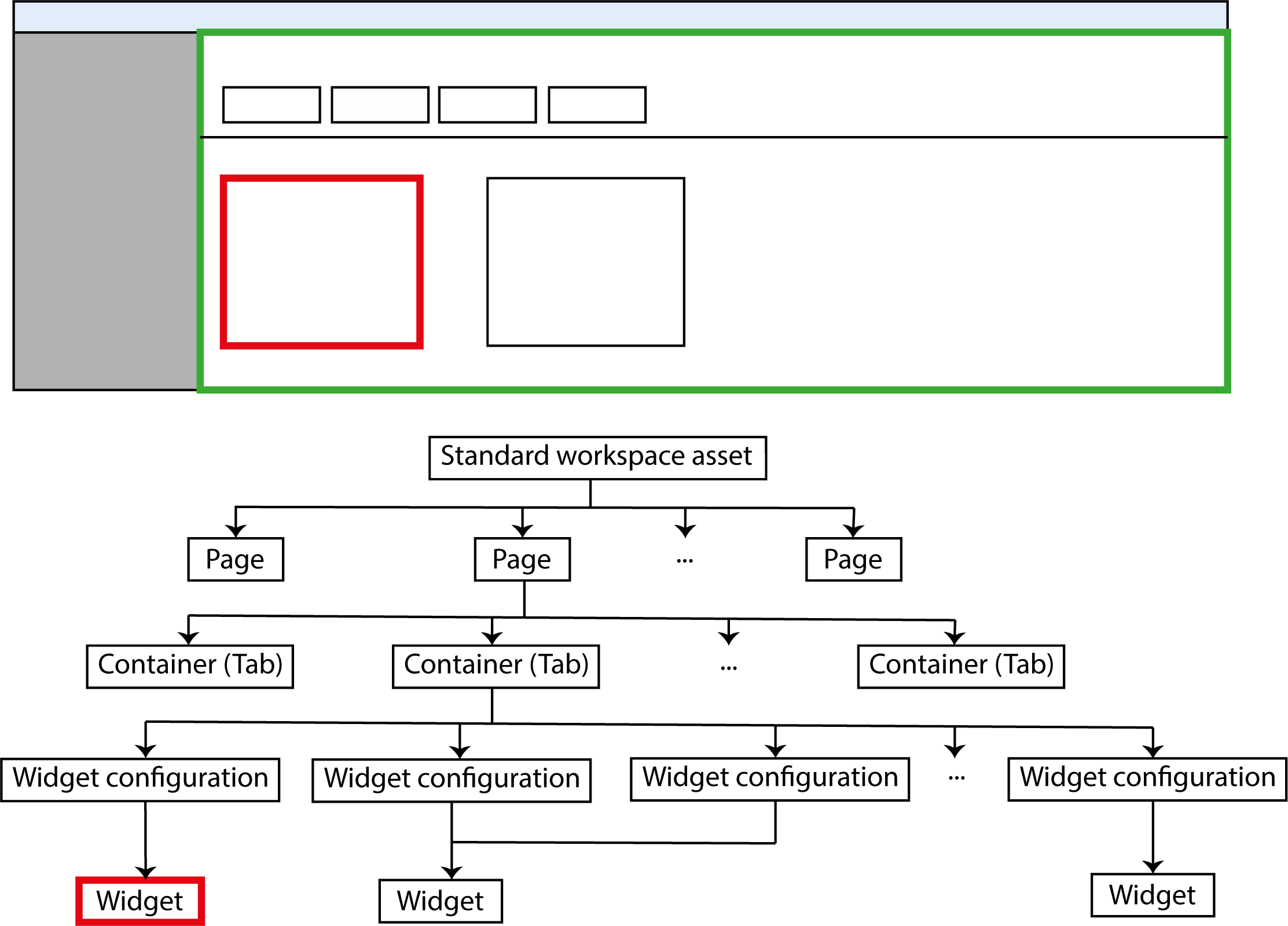
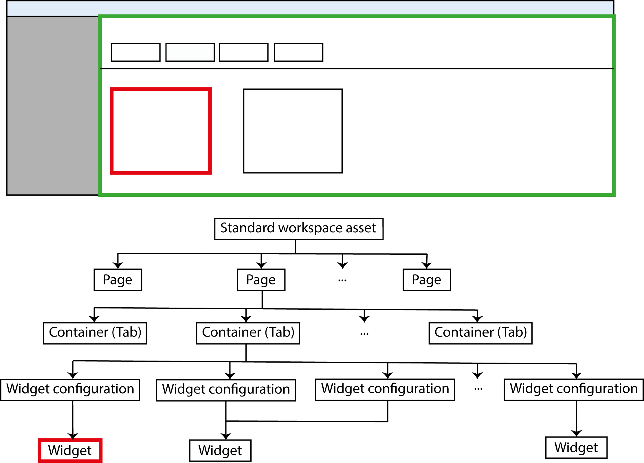
The different types of assets in the standard workspace structure:
Designator graphic | Asset type | Function |
Standard workspace asset | Workspace | Starting point for the standard workspace structure |
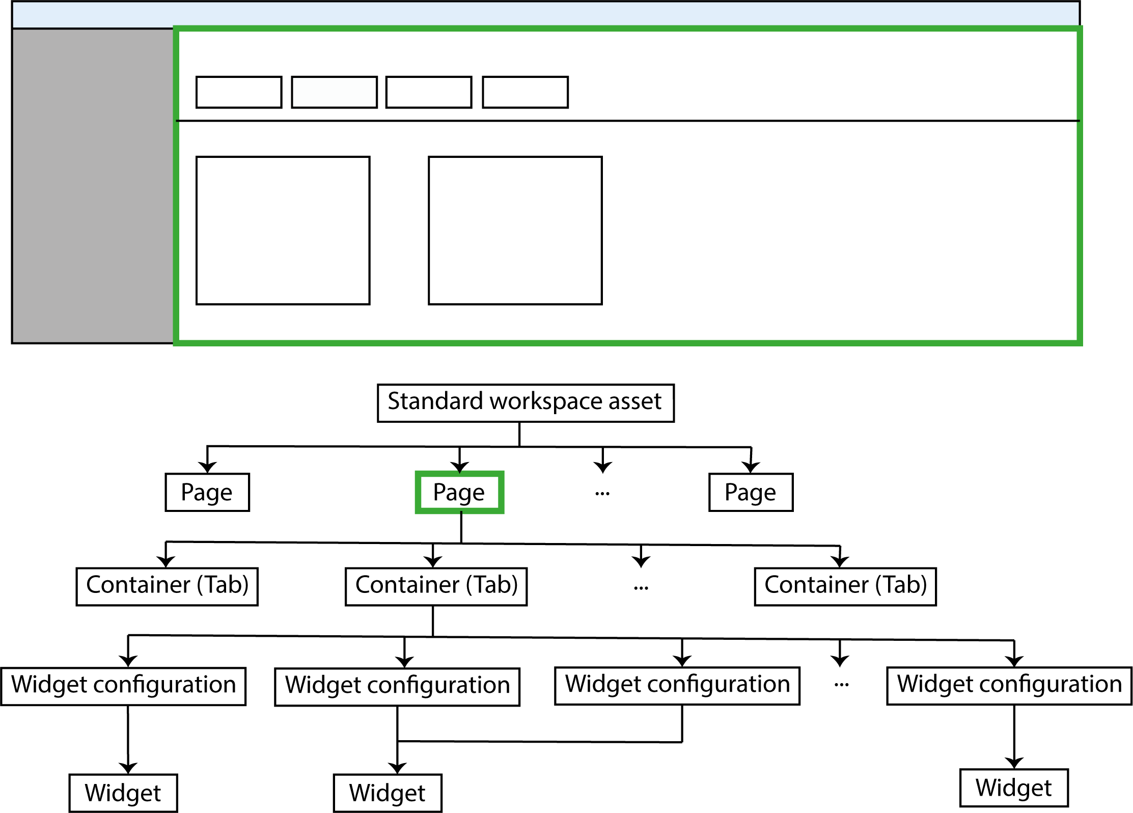
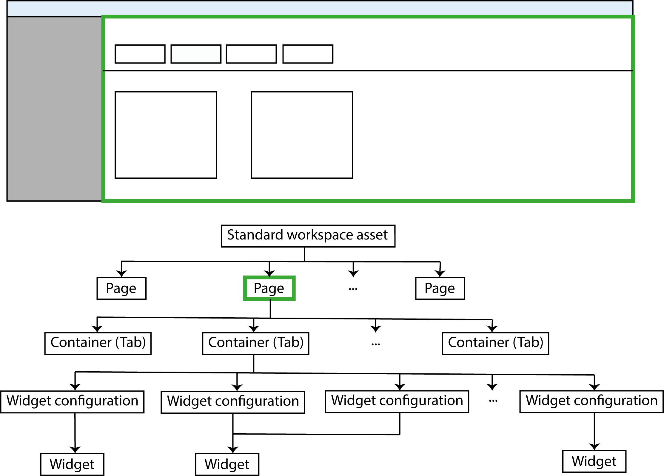
Page | Workspace page | Configuration of a static page or an asset page |
Container (tab) | Workspace container | Configuration of a tab |
Widget configuration | Workspace widget configuration | Configuration of a widget |
Widget | Workspace widget | Preparing and displaying data in censhare |
Workspace (asset type)
The standard workspace asset with the name "censhare: standard" and the resource key "censhare:workspace.template.standard" is the starting point for the standard workspace structure.
The type of standard workspace asset is the "Module/Workspace". It has the same asset type as a user workspace. As such, workspace pages have widgets that are only relevant for the standard workspace asset as well as those that are only important for the user workspace.
The standard workspace asset is referenced by the system asset. This helps censhare to find the entry point for the standard workspace structure when it is building a workspace. The standard workspace asset itself references the workspace pages and the left-side navigation.
You can find the XML definition of the standard workspace asset in the censhare server directory:
~/censhare/censhare-Server/install/system/required/web/workspace/06_workspace-templatesWorkspace page (asset type)

The workspace page in the standard workspace structure and in censhare Web
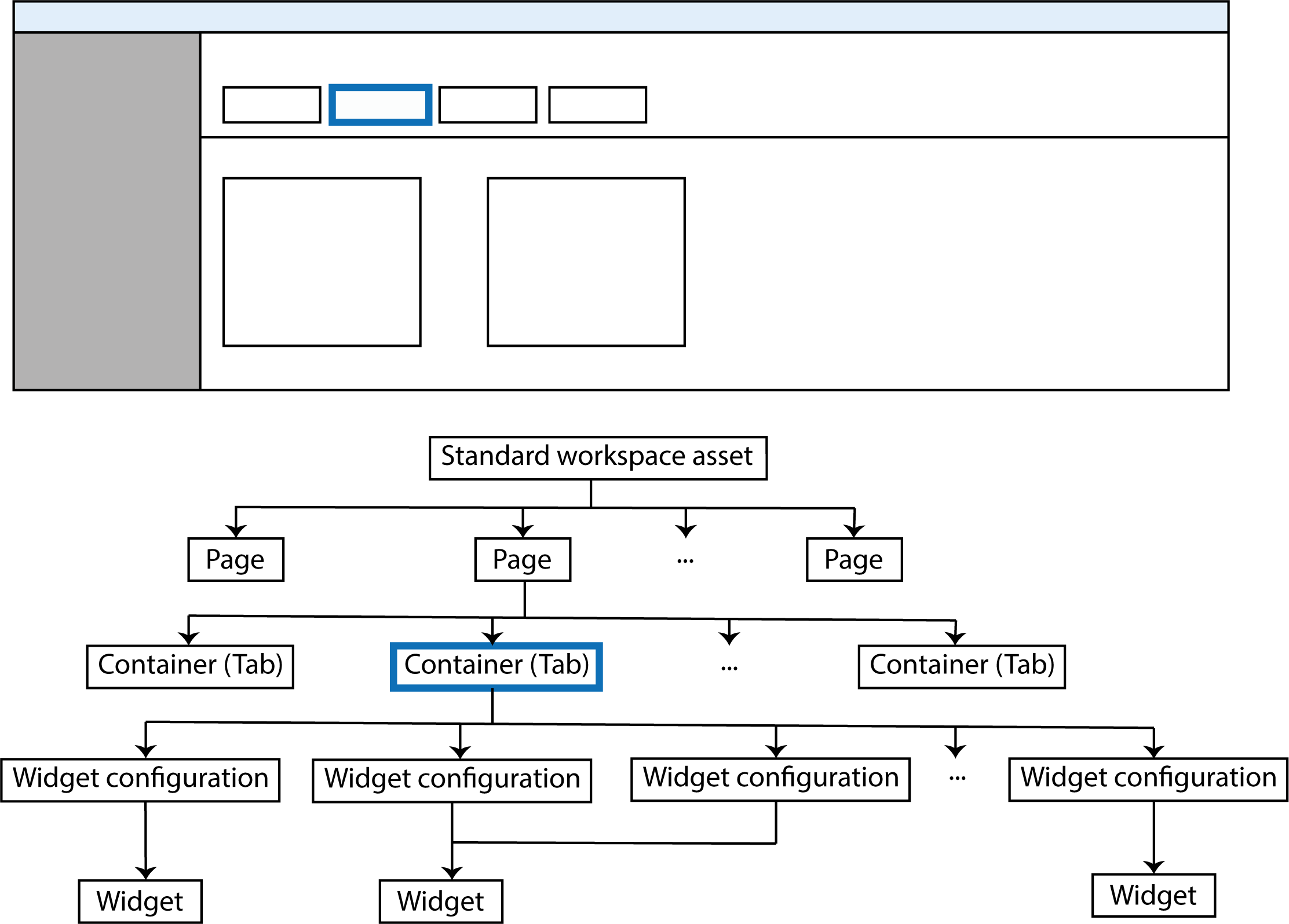
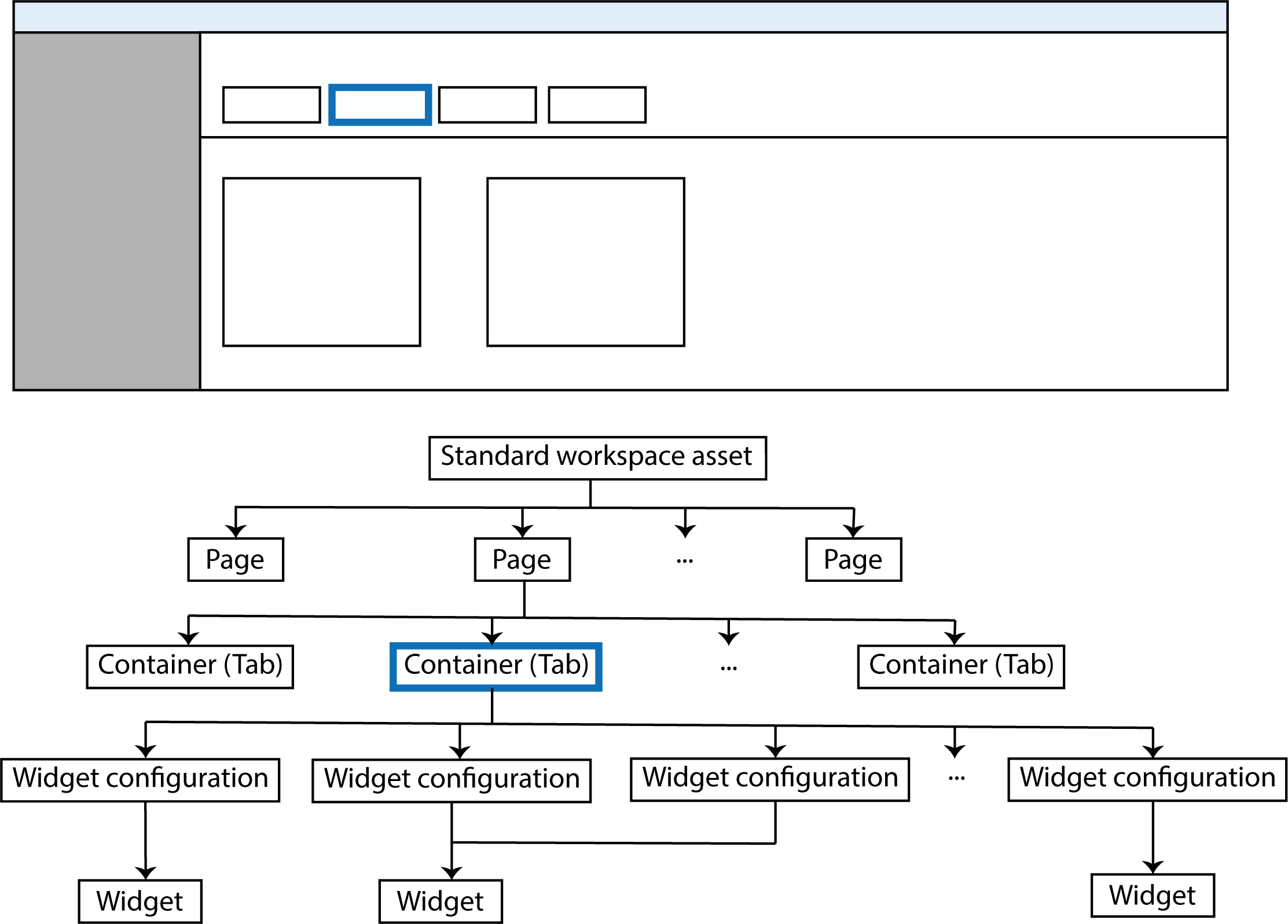
A workspace page is either a static page or it displays information of a certain asset type. It also determines which container (tab) the asset page possesses. In addition, the workspace page defines which widget configurations a user can place on the page. censhare only offers this to the user if she wishes to add a widget.
The overall asset type is "Module/Workspace/Workspace page".The asset sub-type here is "Workspace page". The asset sub-type will simply be referred to as the asset type below. It is always the last portion of the overall asset type path.
The parameters of the "Workspace page" widget allow you to see whether it is a static page or an asset page.
The latter have a section "Asset filter" with the fields "Asset type filter" and "MIME type filter". The asset type filter determines the asset type for which the page is valid, for example, "picture.*" for image assets. If no workspace page with the right asset type exists, censhare will use the workspace page "Asset (default)". It has no asset type defined.
The MIME type filter determines that the asset page is only valid for assets of a certain MIME type, for example, "image/bmp". If the workspace page is valid for all MIME types of an asset type, then the field will have the value "*".
The field "Workspace page URL pattern" indicates the relative path used for calling up the page in the Web browser. For the search page with the most recently created asset, the relative path is "/lastCreated". For asset pages, a parameter is always added to the relative pathname for the asset ID, for example "/assetAudio/<id>" for audio assets.
The "Page from" widget refers to the associated standard workspace asset. The corresponding reference, however, is saved in the standard workspace asset.
The "Containers" widget shows the "Workspace container" (tab) that contains the asset page. The sequence of container assets here corresponds to the sequence of tabs on a page. If you use the arrow buttons to change the sequence, the positions of the tabs on the page also change. If you remove a container asset from the list, the tab will also disappear from the page. By the same token, if you add a container asset to the list, censhare will create a reference and show the tab on the page.
The "Available widget configurations" widget shows you which configuration widgets the user is allowed to add to an asset page.
The XML definition of standard workspace pages can be found on the censhare server in the directory:
~/censhare/censhare-Server/install/system/required/web/workspace/04_pagesWorkspace container (asset type)

The workspace container in the standard workspace structure and in censhare Web
A workspace container defines a tab within a page. It also determines which widget configurations are placed on a tab. A container can belong to different workspace pages.
The "Container type" feature indicates the type of container you are dealing with. Currently, only the value "Tab" exists for tabs. You can find this feature in the "Properties" widget on the "Details" tab.
The overall asset type is "Module/Workspace/Workspace container".XML definitions can be found on the censhare server in the directory:
~/censhare/censhare-Server/install/system/required/web/workspace/04_pagesFor every widget configuration, you can specify the size and position of the widget. You can also specify the degree to which a user can change this. For example, the user can move a widget but not remove it from the tab.
The specifications for a widget configuration can be different for different tabs. On one tab the user might be able to remove the widget, but maybe not on the other one. This is possible because the workspace container can only reference a widget configuration via the resource key and saves the settings itself.
The visibility of a tab can also be dynamically defined. The tab will then only be shown if the condition for visibility is fulfilled. In the standard workspace configuration, this function is not used, but you can use this function to adjust the workspace structure to suit.
In censhare Web, the "Widget configurations" widget shows you which widget configurations are placed on the tab. To place a widget configuration on a workspace container, the feature "Workspace widget configuration" saves that widget configuration's resource key. Various features that reference it can then be added to the tab widget configuration.
If, for example, you wish to add a resource replace variant to a standard workspace container, you currently need the Java client in order to add widget configurations. For every widget configuration, you need to create a "Workspace widget configuration" feature in the replace variant and then save its resource key there.
censhare Web uses the Gridster Framework (Javascript library), in order to automatically place the widgets on a tab. That is why the position of the widget on the page cannot be selected. The framework divides the tab in order to position the widget in a grid of tiles that are twice as wide as they are high.
These tiles are also used to describe the size of a widget as well as specify its minimum and maximum size. If a widget has the exact same size as a tile, then it is 1 wide and 1 high. If a widget is the size of two tiles, i.e. it is square, then it is 2 high and 1 wide.

Widget A: Height 1 and width 1, Widget B: Height 2 and width 1, Widget C: Height 2 and width 2
Parameters for the tab-widget configuration:
Parameter | Definition |
Widget height | Height of the widget |
Widget width | Width of the widget |
Widget height min-size | Minimum height down to which a user can reduce the widget |
Widget height max-size | Maximum height up to which a user can increase the widget |
Widget width max-size | Maximum width up to which a user can increase the widget |
Configurable widget | The user can configure the widget. |
Change the size of the widget | The user is allowed to change the size of the widget. |
Removable widget | The user is allowed to remove the widget from the tab. |
Draggable widget | The user can move the widget. |
The "Widget container of" widget shows you which workspace pages use the container. If you remove a workspace page from the list, the reference is removed and the tab will no longer appear on this page. On the other hand, if you add a workspace page to the list, the container (tab) will then appear on the asset page.
Workspace widget configuration (asset type)

The widget configuration in the standard workspace structure and in censhare Web
Widgets contain logic in order to display information including asset information in the widget window. Every widget requires a configuration in order to display data. This configuration stores a widget configuration of the asset type "Workspace widget configuration".
The actual configuration parameters are saved as XML text in the field "Internal workspace configuration". You can see this entry in the "Properties" widget on the "Details" tab.
Every widget configuration needs to always be linked using a reference to the associated widget (asset type "Workspace widget"). The "Widget configuration of" widget shows the associated widget asset.
The widget configuration has the overall asset type "Module/workspace/workspace widget/workspace widget configuration". The XML definition can be found on the censhare server in the directory:
~/censhare/censhare-Server/install/system/required/web/workspace/02_preconfigured-widgetsUsers can only add widget configurations to a tab. The ones that can be added are defined by the workspace page used for showing the asset data. To do so, every workspace page saves all permissible widget configurations as references.
Widgets can only be added by a user if no other widget configurations are defined for a workspace page. At that point, the available widgets appear in the selection list. In developer mode in censhare Web, users can add widgets directly and then configure them.
Configuring how a widget looks on the tab is not done in the widget configuration, but rather in the corresponding container asset (tab). The corresponding workspace page defines which widget configurations a user is allowed to add to a page.
For a widget configuration, it is also possible to define its dynamic visibility. The widget will then only be shown if the condition for visibility is fulfilled. In the standard workspace configuration, this function is not used, but you can use this function to adjust the workspace structure to suit.
In the "Assigned to" widget, you will see all workspace containers listed where the widget configuration is placed.
The "Widget configuration of" refers to the associated workspace widget related to the workspace configuration. This relation is mandatory.
Workspace widget (asset type)

The widget in the standard workspace structure and in censhare Web
Widgets represent the logic for calling up information in censhare and displaying it in widgets.Users cannot add widgets to a page in censhare Web. They can only add widget configurations. See the "Widget configuration of" widget to find out which widget configurations belong to a specific widget.
In the workspace structure, widgets have the overall asset type "Workspace widget". The XML definition can be found on the censhare server in the directory:
~/censhare/censhare-Server/install/system/web/01_widgetsIn developer mode, widgets can also be placed on pages. To the right of the sidebar menu of a page, you will find the entry "Add widget type". You'll be shown a list of all widgets in censhare. After adding it you must set up the widget using the configuration menu so that it displays the desired data.
There are different types of widgets for displaying information. Here is a list of examples:
certain metadata of an asset (metadata widget)
initiation of an action (action widget), for example, a server or asset action
asset list with relations/references of an asset to other assets, a saved search or a search using a transformation (asset list widget)
displaying data in a diagram or as a report in dynamic HTML (static or live updating), (chart/diagram widget, report widget, live report widget)
displaying the contents of a website (website widget)